This website requires JavaScript.
Explore
Help
Sign In
ubufugu
/
dockipelago
Watch
1
Star
0
Fork
0
You've already forked dockipelago
forked from
mirror/Archipelago
Code
Issues
Pull Requests
Actions
Activity
Files
655ebcdb076ebffed6d09a5b43f0bb70f278bff1
dockipelago
/
docs
/
network.png
Fabian Dill
442b6ced35
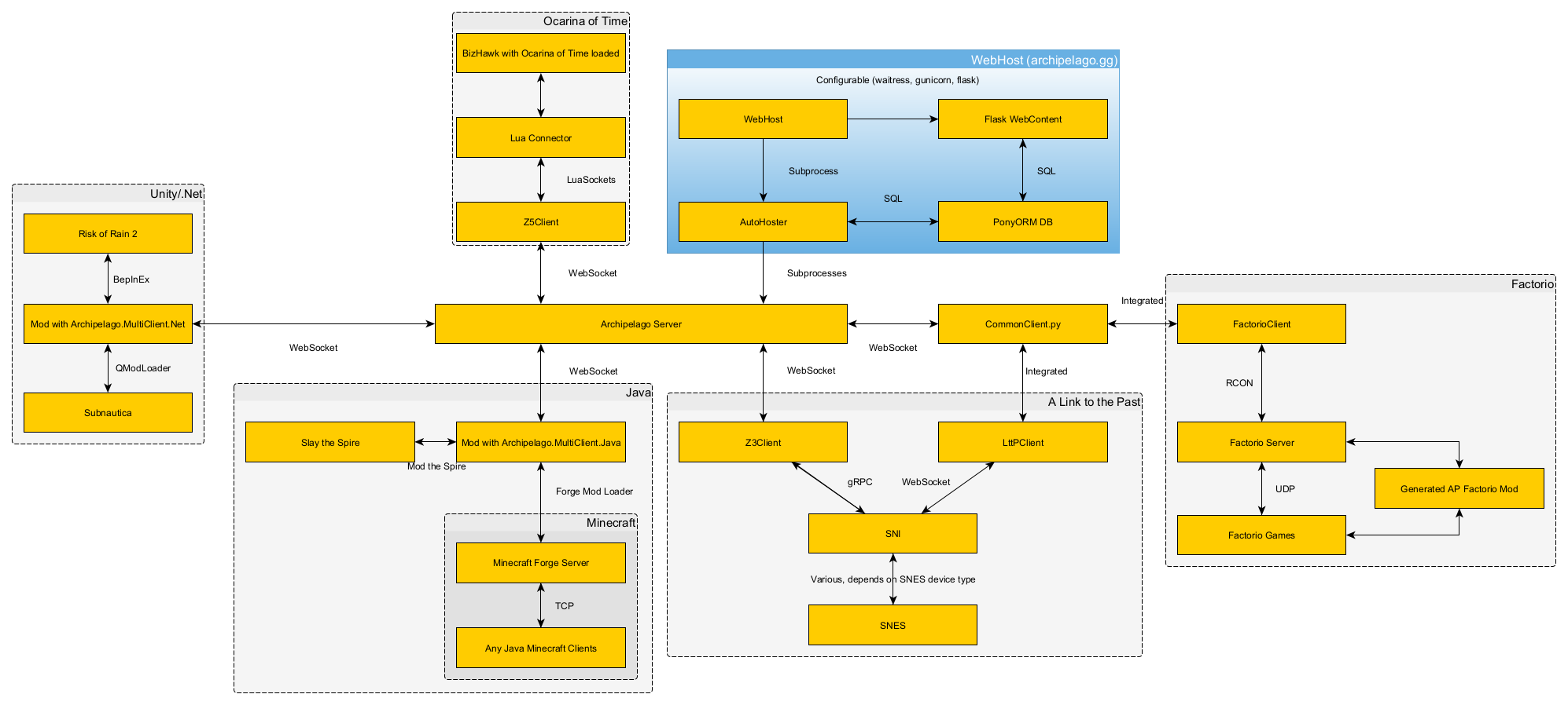
Docs: Update network graph
2021-09-20 12:15:31 +02:00
103 KiB
1994x898px
Raw
History
Reference in New Issue
View Git Blame
Copy Permalink