mirror of
https://github.com/ArchipelagoMW/Archipelago.git
synced 2026-03-21 23:23:24 -07:00
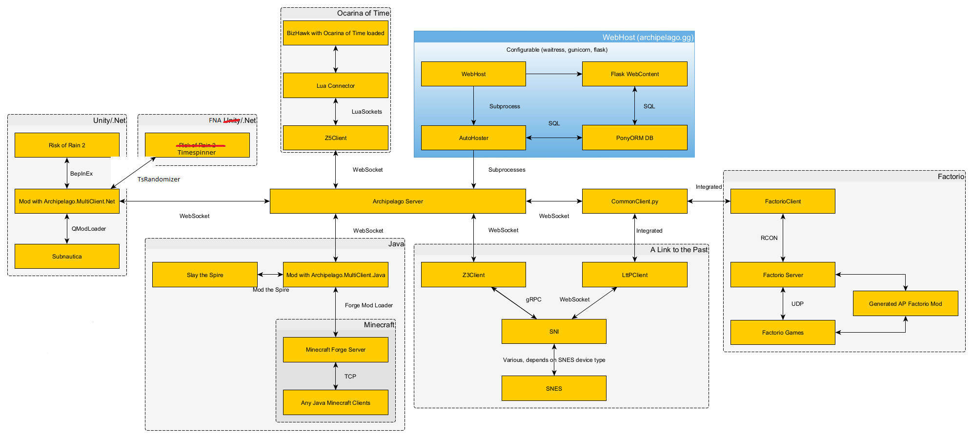
* Refactorings + minor logic fix * Fixed unnececerly recalculation of item_name_groups * Enabled other itemId's so that they can be send to client when desired * Marked the loss of location 1337158 * Updated network graph * First draft tinmespinner documentation * Moved personal items to slot_data rather than location scouts * Disabled Remote Items * Updated docs * Fixed port override
109 KiB
1994x898px
109 KiB
1994x898px