This website requires JavaScript.
Explore
Help
Sign In
mirror
/
Archipelago
Watch
1
Star
0
Fork
1
You've already forked Archipelago
mirror of
https://github.com/ArchipelagoMW/Archipelago.git
synced
2026-03-22 15:45:04 -07:00
Code
Issues
Packages
Projects
Releases
Wiki
Activity
Files
3caf8bc82b1e02bb05ad439c8df502c107f10dcd
Archipelago
/
docs
/
network.png
Fabian Dill
442b6ced35
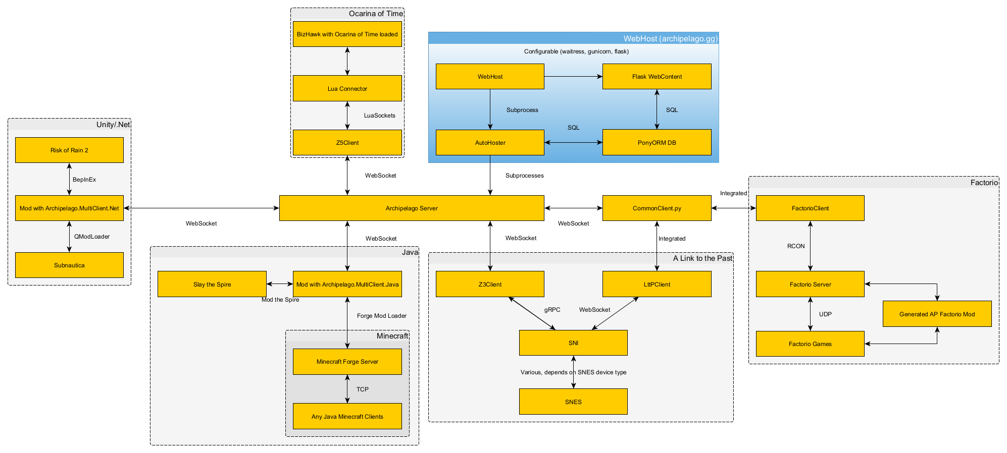
Docs: Update network graph
2021-09-20 12:15:31 +02:00
103 KiB
1994x898px
Raw
History
Reference in New Issue
View Git Blame
Copy Permalink